PERINTAH INSIGHT

MEMBUAT PERINTAH INSIGHT  

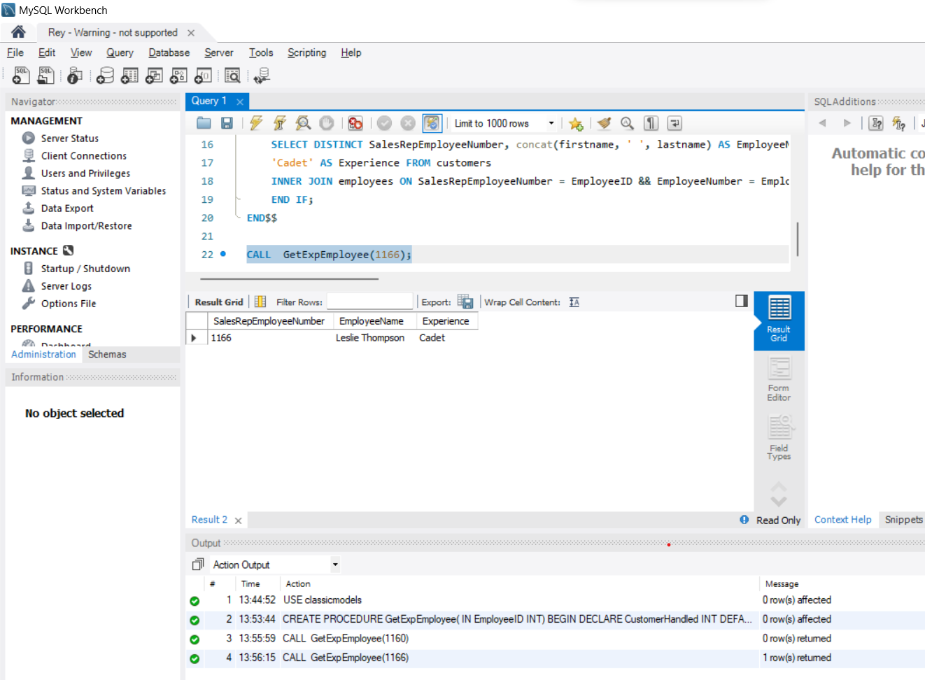
Terdapat banyak sekali insight yang dapat kita lakukan pada MySQL, namun pada kesempatan kali ini saya akan membahas cara memberikan Level Pengalaman Sales berdasarkan Jumlah Customer menggunakan sample database yaitu classicmodels. Berikut langkahnya :


1. Buat sebuah STORED PROCEDURE berparameter untuk mengecek apakah sales tersebut berpengalaman atau tidak, dilihat dari id sales nya.

2. Lakukan pengujian apakah berhasil.




Komentar

Postingan populer dari blog ini

Membuat trigger pada mySQL

PERINTAH PROCEDURE