MySQL Database Classic Models

 1. Import Database MySQL dan Reverse Engineer dengan MySQL Workbench,berikut adalah hasil skema database EER (Enhanced Entity-Relationship).


2. Mempraktikan berbagai varian perintah select dengan petunjuk

    A. SELECT Pada bagian Table Customers dan Products

  • Untuk menampilkan semua kolom dengan perintah 

  • Menampilkan Kolom Tertentu

  • Menghilangkan tampilan data duplikat dengan klausa DISTINCT
  • Mengurutkan data dengan ORDER BY buyPrice ASC(Ascending), mengurutkan dari harga terendah ke harga tertinggi. 


  • Mengurutkan data dengan ORDER BY buyPrice DESC(Descending), mengurutkan dari harga tertinggi ke harga terendah.

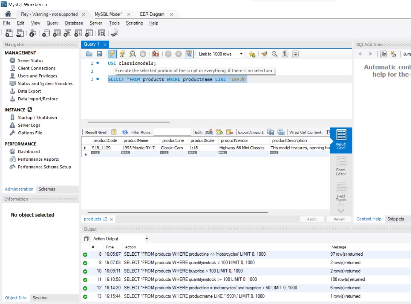
B. SQL SELECT untuk mengambil data dengan kriteria/syarat tertentu. menggunakan klausa WHERE dan operator perbandingan.

  • Operator perbandingan menggunakan Operator = (Sama Dengan), Contoh untuk menginput kata kunci yang sama yaitu hanya menginput motorcyles

  • Operator perbandingan Menggunakan Operator <> (Tidak sama dengan),Contoh untuk menginput kata kunci tidak sama / selain Motorcyles


  • Operator perbandingan Menggunakan Operator < 100, Contoh untuk menginput kata kunci lebih kecil untuk quantityInStock

  • Operator perbandingan Menggunakan Operator > 100, Contoh untuk menginput kata kunci lebih besar untuk buyPrice

  • Operator perbandingan Menggunakan Operator >= (Lebih Besar dari atau sama dengan),Contoh untuk menginput kata kunci lebih besar dari atau sama dengan untuk quantityInStock.


   C. SQL dengan klausa WHERE dan Operator Logika
  • AND è Harus benar pada kedua pernyataan
  • OR è Minimal 1 pernyataan benar
  • NOT è Membalik pernyataan

Contoh Penggunaan AND
Syarat  1 : productline : motorcycle,
Syarat 2 : buyprice : di atas 50





  E. SQL untuk Data dengan Range Menggunakan BETWEEN, untuk melakukan filtering data.

Contoh menampilkan produk dengan buyPrice antara >50 dan <60



Contoh penggunaan BETWEEN untuk menampilkan Data Range


   F. SQL dengan Field Kalkulasi dan Alias

        Field Kalkulasi adalah field yang didapatkan dengan melakukan perhitungan atau kalkulasi

terhadap field-field yang sudah ada.

Contoh penggunaan Field Kalkulasi dan Alias/Nama Kolom, untuk menghitung diskon 10%.

  • Rumus 0.1*buyPrice (Rumus Field Kalkulasi)

Contoh penggunaan Field Kalkulasi dan Alias/Nama Kolom, untuk menampilkan harga setelah Diskon



Contoh penggunaan Field Kalkulasi dan Alias/Nama Kolom, untuk mengurutkan berdasarkan diskon dari yang terbesar hingga terkecil.


Contoh penggunaan Field Kalkulasi dan Alias/Nama Kolom, menggunakan table orderdetails.









Komentar

Postingan populer dari blog ini

Membuat trigger pada mySQL

PERINTAH PROCEDURE